| |
|
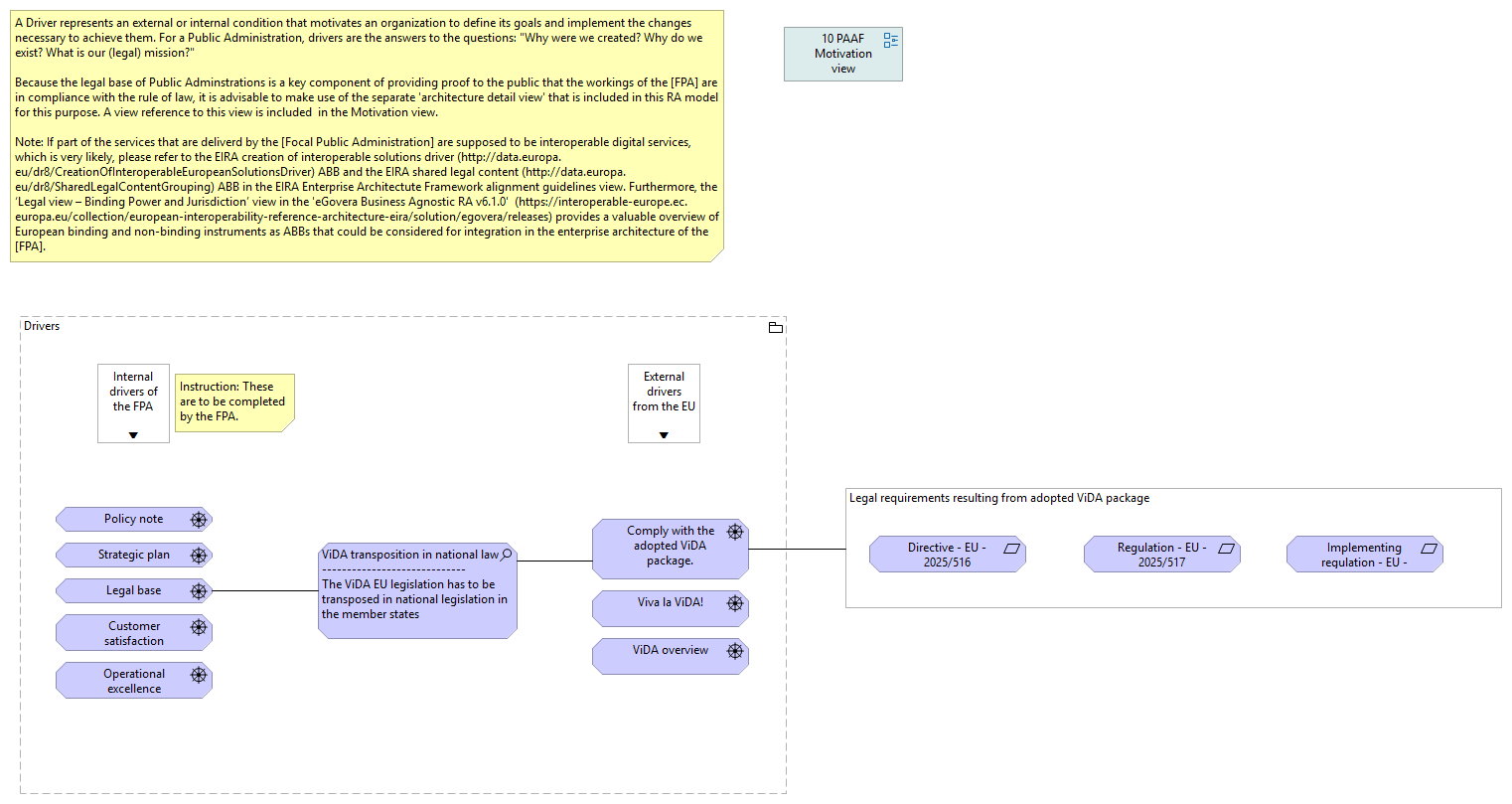
| Drivers |
|
| Customer satisfaction |
|
| Operational excellence |
|
| Policy note |
|
| Strategic plan |
|
| Legal base |
|
| Comply with the adopted ViDA package. |
|
| Viva la ViDA! |
|
| ViDA overview |
|
| |
|
| |
|
| |
|
| ViDA transposition in national law |
|
| Legal requirements resulting from adopted ViDA package |
|
| Directive - EU - 2025/516 |
|
| Regulation - EU - 2025/517 |
|
| Implementing regulation - EU - 2025/518 |
|
| 10 PAAF Motivation view |
|